装机吧 - 系统装机大师 最简单易用的系统重装工具,让我们一起装机吧!支持 Windows XP、7、8、 10 原版镜像安装。支持 U 盘 PE 制作、PE 联网等多种功能选择。
  • 立即下载
  • 已下载:1000000+
    版本:12.6.48.1900 | 大小:31MB
当前位置:首页 > 重装系统
您的位置:首页 > 重装系统
笔记本电脑如何重装系统的教程介绍
装机吧 2021年11月19日 10:08:02

在使用电脑时,我们可能会遇到各种严重的系统问题,比如死机故障或者系统崩溃等无法解决的情况,这就需要重装系统了,下面我们来看看笔记本电脑如何重装系统教程,大家一起来学习一下吧。

工具/原料:
系统版本:windows xp系统
品牌型号:联想小新经典版300
软件版本:装机吧一键重装系统+1个8g以上的空白u盘

方法/步骤:

借助装机吧制作u盘给笔记本电脑重装系统:

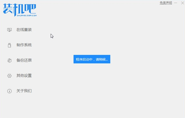
1、首先,我们打开桌面上的装机吧一键重装系统软件,并将u盘插入电脑的USB插口处。

image.png

2、接着关闭杀毒软件,在页面中选择“制作系统”模式。点击开始制作按钮。

2021-08-14_153247.jpg

3、然后勾选上自己需要安装的xp系统版本,点击“开始制作”即可。

2021-08-14_153315.jpg

4、我们等待装机吧提示“启动u盘制作成功”后,此时先点击“预览”查看一下需要安装系统的电脑启动快捷键。

2021-08-14_154505.jpg

5、之后我们重启电脑操作,在重启的页面按启动快捷键进入快速启动菜单界面,选择u盘启动项按回车键进入PE系统页面。通过键盘上下键可以选择,选择好之后按下回车键进入pe系统。

image.png

6、进入pe系统之后,点击我们要安装的xp系统然后开始安装操作。

image.png

7、我们将xp系统安装到C盘当中。

image.png

8、最后等待系统镜像安装完成,拔掉u盘,重启电脑进入系统桌面就完成安装啦。

image.png

总结:
以上就是如何给笔记本电脑重装系统的内容,需要的小伙伴可以按照上述方法进行重装系统的操作,希望能够帮助到大家。

喜欢22
热门搜索
相关视频
装机吧在线重装 Window 11 教程
装机吧在线重装 Window 10 教程
猜你喜欢
360怎么重装系统,详细教您电脑使用360..
2017/12/29
xp系统安装版最新下载方法教程..
2022/06/22
黑鲨装机大师一键重装系统靠谱吗的介..
2021/08/24
一键重装系统win10 64位教程详解..
2017/08/14
如何重装电脑系统教程
2022/09/09
一键重装系统软件排行榜的介绍..
2022/02/21

笔记本电脑如何重装系统的教程介绍

分类:重装系统    发布时间: 2021年11月19日 10:08:02
播放 2021年11月19日 10:08:02
在使用电脑时,我们可能会遇到各种严重的系统问题,比如死机故障或者系统崩溃等无法解决的情况,这就需要重装系统了,下面我们来看看笔记本电脑如何重装系统教程,大家一起来学习一下吧.

在使用电脑时,我们可能会遇到各种严重的系统问题,比如死机故障或者系统崩溃等无法解决的情况,这就需要重装系统了,下面我们来看看笔记本电脑如何重装系统教程,大家一起来学习一下吧。

工具/原料:
系统版本:windows xp系统
品牌型号:联想小新经典版300
软件版本:装机吧一键重装系统+1个8g以上的空白u盘

方法/步骤:

借助装机吧制作u盘给笔记本电脑重装系统:

1、首先,我们打开桌面上的装机吧一键重装系统软件,并将u盘插入电脑的USB插口处。

image.png

2、接着关闭杀毒软件,在页面中选择“制作系统”模式。点击开始制作按钮。

2021-08-14_153247.jpg

3、然后勾选上自己需要安装的xp系统版本,点击“开始制作”即可。

2021-08-14_153315.jpg

4、我们等待装机吧提示“启动u盘制作成功”后,此时先点击“预览”查看一下需要安装系统的电脑启动快捷键。

2021-08-14_154505.jpg

5、之后我们重启电脑操作,在重启的页面按启动快捷键进入快速启动菜单界面,选择u盘启动项按回车键进入PE系统页面。通过键盘上下键可以选择,选择好之后按下回车键进入pe系统。

image.png

6、进入pe系统之后,点击我们要安装的xp系统然后开始安装操作。

image.png

7、我们将xp系统安装到C盘当中。

image.png

8、最后等待系统镜像安装完成,拔掉u盘,重启电脑进入系统桌面就完成安装啦。

image.png

总结:
以上就是如何给笔记本电脑重装系统的内容,需要的小伙伴可以按照上述方法进行重装系统的操作,希望能够帮助到大家。

栏目:重装系统 阅读: 2019/03/19
栏目:重装系统 阅读: 2016/10/11
装机吧一键重装系统

版权所有 © 2012-2020 保留所有权利